Via Tab Configuration - Alarms

Specific mapping for OPC alarm tags are not necessary. Click Apply then Close
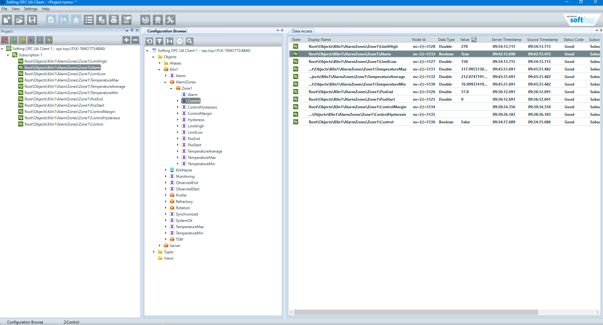
After setting and one revolutions, You will see the alarm status change. In this example a high threshold value was chosen to force an alarm condition

With this state - you will also see in the OPC Client the updated status, along with other information such as value for the zone and threshold values
